logo

Crowdly

Browser

Add to Chrome

2024/25/2 - Gyártóberendezések és rendszerek II. - BGXGR26BLE/EA1

Looking for 2024/25/2 - Gyártóberendezések és rendszerek II. - BGXGR26BLE/EA1 test answers and solutions? Browse our comprehensive collection of verified answers for 2024/25/2 - Gyártóberendezések és rendszerek II. - BGXGR26BLE/EA1 at main.elearning.uni-obuda.hu.

Get instant access to accurate answers and detailed explanations for your course questions. Our community-driven platform helps students succeed!

Melyek a gépbeszerzés fő alapelvei?

100%
100%
100%
100%
View this question

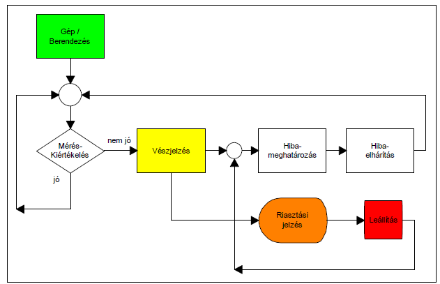
Mi látható a mellékelt ábrán?

0%
0%
0%
View this question

Mi látható a mellékelt ábrán?

0%
0%
0%
View this question

Mi a gépképesség?

100%
0%
0%
View this question

Melyik felügyeleti állapotra jellemző az alábbi:

A tényleges állapot a kívánttól lényegesen eltér, az eltérés korrekciókkal nem szüntethető meg. A normál állapot csak a hibák feltárása után érhető el. Legtöbbször a technológia megszakításával jár együtt, a felügyeleti rendszer végzi el.

0%
100%
0%
0%
View this question

A paletta cserélőre jellemző, hogy ...

0%
100%
0%
0%
View this question

A passzív megfogó szerkezetek önmagukban nem teszik lehetővé a fogóerő vezérlését.

Igaz vagy hamis a fenti állítás?

100%
0%
View this question

Mely megállapítások NEM érvényesek a mellékelt ábrán látható, az eszterga főorsójának egyszerűsített ellenőrzésére alkalmas modelljére?

0%
100%
0%
100%
0%
0%
0%
100%
0%
100%
100%
0%
View this question

Mi látható a mellékelt ábrán?

0%
0%
0%
0%
0%
0%
0%
0%
View this question

A cella kritikus üzemmódban dolgozik, ha ...

0%
0%
0%
0%
100%
0%
0%
View this question

Want instant access to all verified answers on main.elearning.uni-obuda.hu?

Get Unlimited Answers To Exam Questions - Install Crowdly Extension Now!

Browser

Add to Chrome