logo

Crowdly

Browser

Add to Chrome

Andmebaasid (LTAT.03.004)

Looking for Andmebaasid (LTAT.03.004) test answers and solutions? Browse our comprehensive collection of verified answers for Andmebaasid (LTAT.03.004) at moodle.ut.ee.

Get instant access to accurate answers and detailed explanations for your course questions. Our community-driven platform helps students succeed!

Ülikool soovib hallata infot teaduskondade, kursuste, õppejõudude ja üliõpilaste kohta. Iga kursus kuulub ühte teaduskonda. Üks õppejõud võib õpetada mitut kursust, kursusel on alati üks õppejõud. Üks üliõpilane võib võtta mitut kursust ja iga kursus võib olla paljude üliõpilaste valikus. Andmebaasi loomisel on plaan kasutada järgmist mudelit. Kuidas tabeleid seostada?

0%
0%
0%
0%
0%
0%
0%
0%
View this question

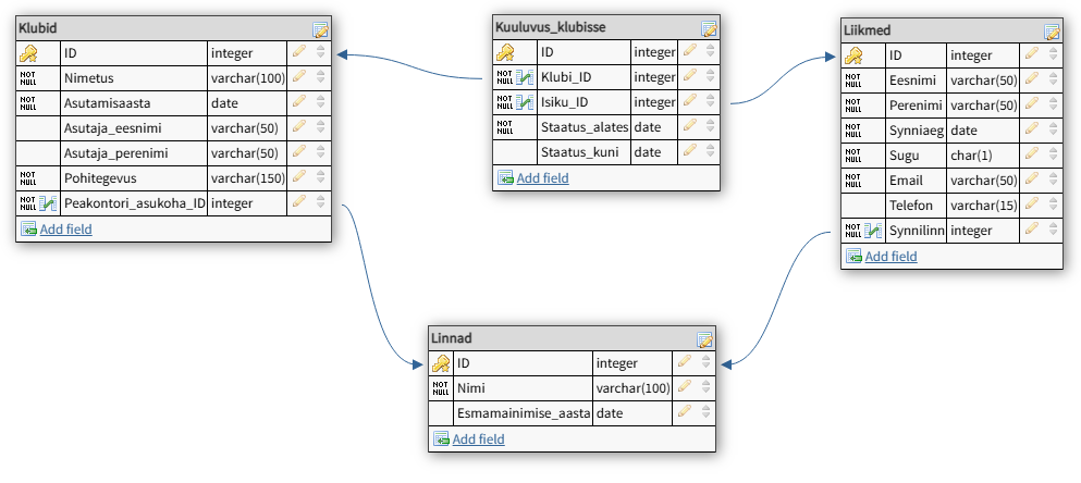
Spordihuvilised tahavad luua andmebaasipõhise infosüsteemi, mis aitaks koondada ühte kohta andmeid erinevatest klubidest ja nendesse kuuluvatest liikmetest. Kuna aja jooksul isikud võivad vahetada klubisid, siis spordihuvilised tahavad teada, mis ajavahemikul isik kuulus ühte või teise klubisse. Põhilisteks kasutajateks on spordihuvilised, kes saavad uurida, millistesse klubidesse on kuulunud Tambet Siil, mis linnas asub klubi “Aka” peakontor, mitu meesmängijat on klubis “Maku”. Andmebaasi loojad on koostanud järgmise mudeli:

image_9

Loe allolevaid väiteid ja märgi need, mis on sellise relatsioonilise mudeli korral tõesed:

0%
0%
0%
50%
100%
0%
100%
50%
0%
100%
0%
50%
View this question

Olgu meil relatsioon R(A, B, C, D, E, G) ja kehtivad funktsionaalsed sõltuvused F={BE→ACDG, AG→CDBE}. Millised järgnevatest väidetest on tõesed (märgi kõik õiged/tõesed väited)?

0%
0%
0%
100%
0%
0%
100%
0%
View this question
Koostatakse andmebaas, millesse kogutakse nutiseadmete (nt TVd, külmkapid, pesumasinad) poolt regulaarset saadetud andmeid oma töö seisundi kohta. Vajadusel saadetakse andmebaasist automaatsed teavitused hooldustehnikutele. Millised allolevatest väidetest käivad selle andmebaasi kohta?
0%
100%
0%
100%
0%
View this question

Linnaraamatukogu korraldab regulaarselt erinevaid avalikke üritusi, nagu kirjandusõhtud, lastele suunatud ettelugemised, töötoad, kirjandusteemalised loengud, kohtumised kirjanikega jne. Igal üritusel on vähemalt üks esineja, sageli ka mitu, ning üritused toimuvad erinevates raamatukogu osakondades (nt lasteosakond, täiskasvanute osakond, muusikaosakond). Oluline on teada, millises osakonnas üritus toimus, millised esinejad osalesid, mis teemal üritus oli ning kui palju külastajaid sellel üritusel osales. Ürituse kohta saavad osalejad infot kas korraldava osakonna veebilehelt, kirjutades osakonna üldisele e-posti aadressile või pöördudes selle osakonna infotelefonile. Lisaks soovib raamatukogu hallata infot esinejate kohta: nende kontaktid ja esinemisvaldkonnad (nt luule, muusika, teadus). Ürituse külastajate kohta ei koguta isiklikku infot, kuid oluline on ürituse sihtrühma üldistus (nt lapsed, noored, pensionärid). 

Koostage andmebaasi relatsiooniline skeem (olemitüübid, seosed, atribuudid ja atribuutide andmetüübid), mis annaks kliendile vastused teda huvitavatele küsimustele ja oleks kolmandal normaalkujul. Andmebaas peab vastama kirjeldusele, isegi kui see tundub teile kummaline. Kasutage mõnda relatsioonilise skeemi koostamise online vahendit ning vastus lisage pildina. NB! Relatsioonilisel skeemil peab olema täpselt näha, millised atribuudid on seotud. 

View this question

Kruiisilaevad pakuvad reisijale luksuslikke reise üle kogu maailma, liikudes eri marsruutidel ja pakkudes erinevaid teenuseid. Kruiisilaevade töötajad nagu kaptenid, meeskond ja teenindajad, vastutavad laeva sujuva liikumise ja reisijate heaolu eest. Iga laev sõidab kindlal marsruudil ja iga reis kestab erinev arv päevi.

Kruiisilaevad (nimi, tüüp, ehitusaasta)

(Aurora, luksuslaev, 2015)

(Viking Star, allveelaev, 2018)

(Pacific Voyager, reisilaev, 2021)

Töötajad (nimi, laev, amet, palk)

(Andres Kask, Aurora, kapten, 2500)

(Kristiina Tamm, Viking Star, kokk, 1200)

(Mikk Jõgi, Pacific Voyager, teenindaja, 1300)

Marsruudid (laev, alguspunkt, lõpp-punkt, kestus)

(Aurora, Tallinn, Helsing, 3 päeva)

(Viking Star, Stockholm, St. Petersburg, 5 päeva)

(Pacific Voyager, Barcelona, Dubrovnik, 10 päeva)

Milline järgnevatest relatsioonalgebra päringutest vastab kõige täpsemini küsimusele: Mis tüüpi laevad on vanemad kui 5 aastat ja mille marsruudi kestus on pikem kui 5 päeva?

0%
100%
0%
0%
0%
View this question

Vaadake ER diagrammi ja otsustage selle põhjal, millised allolevad seosed sellele ER diagrammile vastavad.

image_11

0%
100%
0%
0%
0%
0%
0%
100%
100%
0%
View this question

Koosta funktsioon f_mangija_aeg_turniiril, millel on kaks parameetrit: mängija id ja turniiri id ning mis väljastab selle mängija partiide kestvuse minutites sellel turniiril.

View this question

Koosta vaade v_Must1 (isikuandmed, võitude arv) nendest mängijatest, kes on võitnud mustadega ainult ühe partii. Veerg “isikuandmed” on kujul „Klubinimi: Perenimi, Eesnimi”

View this question

Otsusta, milline väide on tõene ja milline väär Postgre SQL trigerite korral

View this question

Want instant access to all verified answers on moodle.ut.ee?

Get Unlimited Answers To Exam Questions - Install Crowdly Extension Now!

Browser

Add to Chrome