logo

Crowdly

Browser

Add to Chrome

2024/2025 - 2 - денна ДВС - Щебликіна О.В.

Looking for 2024/2025 - 2 - денна ДВС - Щебликіна О.В. test answers and solutions? Browse our comprehensive collection of verified answers for 2024/2025 - 2 - денна ДВС - Щебликіна О.В. at do.kart.edu.ua.

Get instant access to accurate answers and detailed explanations for your course questions. Our community-driven platform helps students succeed!

Характеристики властивостей об’єкта при випробуваннях можуть контролюватися:
0%
0%
0%
0%
0%
View this question
Який метод комбінованих випробувань визначає наведений формалізований опис?

0%
0%
0%
0%
0%
0%
0%
0%
0%
View this question
Оцінювання якості продукції – це:
0%
0%
0%
0%
View this question
Який метод комбінованих випробувань визначає наведений формалізований опис?

Image failed to load
0%
0%
0%
0%
0%
0%
0%
0%
View this question
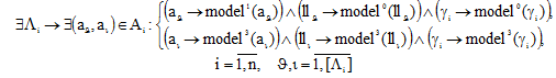
Який метод комбінованих випробувань характеризує наведений граф відношень між моделями різних порядків складових системи МПЦ?

View this question
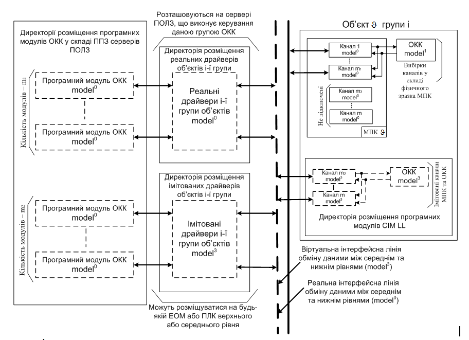
Який метод комбінованих випробувань реалізується наведеною структурною схемою комбінованого випробувального комплексу системи МПЦ?

0%
0%
0%
0%
0%
0%
0%
0%
View this question
Чому для ергатичної системи керування інтервал часу [tз+T; tз+T+ Δt],

де tз – момент виникнення захисної,

Т – тривалість припустимого простою ергатичної системи,

Δt – перевищення часу відновлення справного стану системи ЕЦ над часом припустимого простою Т,

характеризується як небезпечний стан всередині захисного стану?

0%
0%
0%
0%
0%
View this question
Який метод комбінованих випробувань визначає наведений формалізований опис?

Image failed to load
View this question
Який метод комбінованих випробувань реалізується наведеною структурною схемою комбінованого випробувального комплексу системи МПЦ?

View this question
Що є метою сертифікаційних випробувань?
0%
0%
0%
0%
0%
View this question

Want instant access to all verified answers on do.kart.edu.ua?

Get Unlimited Answers To Exam Questions - Install Crowdly Extension Now!

Browser

Add to Chrome